关于使用AI-文生图、图生图、图生视频(Comfyui学习)
一、首先,本教程是B站UP主黑鹤001、Work-Fisher等分享的整合包,方便自己使用和学习(仅用于个人学习使用)。
二、请直接去支持UP主,更详细说明和教程,感谢UP的分享。(因为我也没搞懂,所以自己留档使用)
1、对于显卡建议20系,内存大于8G以上,存储SSD,至少留有100G。(不然很慢,而且清晰度很低)
2、否则请直接上云端体验就好,以下两个链接都可使用。平台RunningHUB,可以直接使用。希望本地的,继续往下看。
体验地址:https://www.runninghub.cn/?inviteCode=pqypm0yy
体验地址:https://www.runninghub.cn/post/1991548793229418498/?inviteCode=rh-v1270
粉丝福利,注册送1000点,每日登录100点,畅玩4090!体验48G的超能魅力三、准备工作:(黑鹤001提供)
(*遇到报错不要慌,先下载里面的文档《常见问题记录》看看有没有你遇到的问题 https://pan.quark.cn/s/b06e81f2d921)
★系统要求:
1、显卡驱动更新到577版本或以上(可用网盘中的NVIDIA App进行升级)
链接:https://pan.quark.cn/s/d1d489ef7232
2、CUDA必须安装12.8版本(别安错版本)
链接:https://pan.quark.cn/s/095b9973b6c9
3、安装MSVC环境(按视频中安装步骤)
链接:https://pan.quark.cn/s/b6c7a3a8ef4c
4、安装启动器运行依赖dotnet(仅首次安装需要,已装请忽略)
链接:https://pan.quark.cn/s/7fd0c3b1c264
四、大概说明:
1、显卡驱动必须更新,CUDA版本一般来说是有对应的版本,我没有管这么多,直接大于等于12.8我个人觉得就可以了。
2、启动器运行依赖dotnet必须安装!MSVC环境,可以直接先进行启动,如果报错就对照文本进行安装。
3、查看cuda版本 NVIDIA-smi 查看当前cuda版本 nvcc --version 使用CMD查看,或者桌面右击NVIIDA控制面板左下角有个系统信息-组件可以直接查看。

四、接下来就是使用的软件(启动器-comfyui):
1、直接下载整合包:
纯净包(只做好了环境加速和基础插件)链接:https://pan.quark.cn/s/21a9a4c6874f (Work-Fisher提供,包含Q4模型 )
精简包 链接:https://pan.quark.cn/s/b82ac94c24ae(黑鹤001提供 )
以上两个都是有插件和环境的,比较大都在50-60G左右,或者自己下单独秋叶包,只有几个G,无插件比较小。
2、下载好了以后,直接解压自己的SSD盘(不要有中文路径),直接点开绘世启动器。

3、直接就会出现界面,基本都可以不用调整,主要是相关内容如下




4、直接点击一键运行,等一会就会加载你的插件,就会弹出浏览器,直接使用UP或者其他的工作流导入(JSON格式),提示却少什么就下什么放入对应的文件夹,这个一般UP都会有对应的模型和文件,直接下载,(再次感谢各位大佬的分享)。

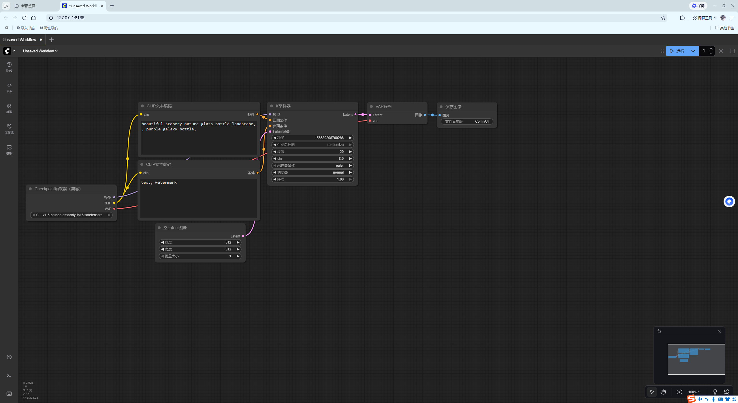
等待就行,这个就是本地IP地址,会自动弹出,可以不用管,进入后就是默认的。

工作流可以直接导入或者拖入,工作流使用我简单截图试一下就行。

一般只需要关注选择文件的和正向提示词就行,正向:你写漂亮就会出漂亮,反向的话,就是你写漂亮,就会出丑陋。
根据工作流来好吧。
5、说一下对应大概需要知道的文件夹就行。

最重要的是models文件,这个是模型的文件,根据UP对应的模型放入。
不写了!!!就暂时这样!!!